
Api TesloShop
Sobre el Proyecto
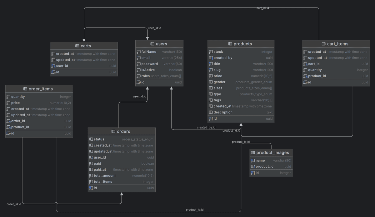
API RESTful desarrollada con NestJS y PostgreSQL, que gestiona productos, favoritos, órdenes, pagos y autenticación para la plataforma de e‑commerce.
Desafío: Era necesario construir un backend robusto y escalable que soportara la lógica de negocio completa del e‑commerce, incluyendo autenticación, pagos y gestión de productos.
Solución: Construido con NestJS y arquitectura modular, usando TypeORM para manejar relaciones en PostgreSQL. Passport se utilizó para autenticación con JWT. Stripe se integró para pagos seguros y pruebas de flujo de compra. Cloudinary se implementó para almacenamiento de imágenes con endpoints dedicados. Swagger documenta todos los endpoints para facilitar pruebas y mantenimiento.
Funcionalidades Clave
Endpoints para crear, actualizar y eliminar productos
Endpoint toggle para agregar/eliminar favoritos
Integración con Stripe para pagos y pruebas
Gestión de órdenes con estados dinámicos según el flujo de compra
Carrito de compras persistente
Autenticación con Passport (JWT)
Integración con Cloudinary para subir, eliminar y visualizar imágenes
Endpoint de seed para generar productos de prueba rápidamente
Documentación completa con Swagger
Capturas del Proyecto
